Spring 프로젝트 생성 후 기본 셋팅
- pom.xml 클릭


java-version : 1.8
org.springframework-version : 4.0.0
으로 수정

artifactId : javax 추가
97, 103 행 version 수정
97행 : 3.1.0
103행 : 2.2
<!-- 추가 의존 라이브러리 -->
<!-- MyBatis 라이브러리 -->
<dependency>
<groupId>org.mybatis</groupId>
<artifactId>mybatis</artifactId>
<version>3.2.8</version>
</dependency>
<dependency>
<groupId>org.mybatis</groupId>
<artifactId>mybatis-spring</artifactId>
<version>1.2.0</version>
</dependency>
<!-- Spring JDBC 라이브러리 -->
<dependency>
<groupId>org.springframework</groupId>
<artifactId>spring-jdbc</artifactId>
<version>4.0.0.RELEASE</version>
</dependency>
<!-- 파일업로드 처리를 위한 라이브러리 (SmartEditor 에서도 필요함)-->
<dependency>
<groupId>commons-io</groupId>
<artifactId>commons-io</artifactId>
<version>2.4</version>
</dependency>
<dependency>
<groupId>commons-fileupload</groupId>
<artifactId>commons-fileupload</artifactId>
<version>1.3.1</version>
</dependency>
<!-- json, xml 응답을 편하게 할수 있도록 도와 주는 라이브러리 -->
<dependency>
<groupId>com.fasterxml.jackson.core</groupId>
<artifactId>jackson-databind</artifactId>
<version>2.6.0</version>
</dependency>
<!-- Aop 용 라이브러리 -->
<dependency>
<groupId>org.springframework</groupId>
<artifactId>spring-aop</artifactId>
<version>4.0.0.RELEASE</version>
</dependency>
<dependency>
<groupId>org.aspectj</groupId>
<artifactId>aspectjweaver</artifactId>
<version>1.8.0</version>
</dependency>
<!-- Spring Security 관련 라이브러리 -->
<dependency>
<groupId>org.springframework.security</groupId>
<artifactId>spring-security-web</artifactId>
<version>4.0.0.RELEASE</version>
</dependency>
<!-- 트렌젝션 처리를 위한 라이브러리 -->
<dependency>
<groupId>org.springframework</groupId>
<artifactId>spring-tx</artifactId>
<version>4.0.0.RELEASE</version>
</dependency>
<!-- 오라클 라이브러리 -->
<dependency>
<groupId>com.oracle.database.jdbc</groupId>
<artifactId>ojdbc8</artifactId>
<version>21.1.0.0</version>
</dependency>
위의 dependency 를 dependencies 의 자식요소로 추가해서 의존 라이브러리 추가

위의 영역에 붙여넣기

해당 영역
source, target 버전 1.8 으로 수정
전부 수정 완료했으면 save

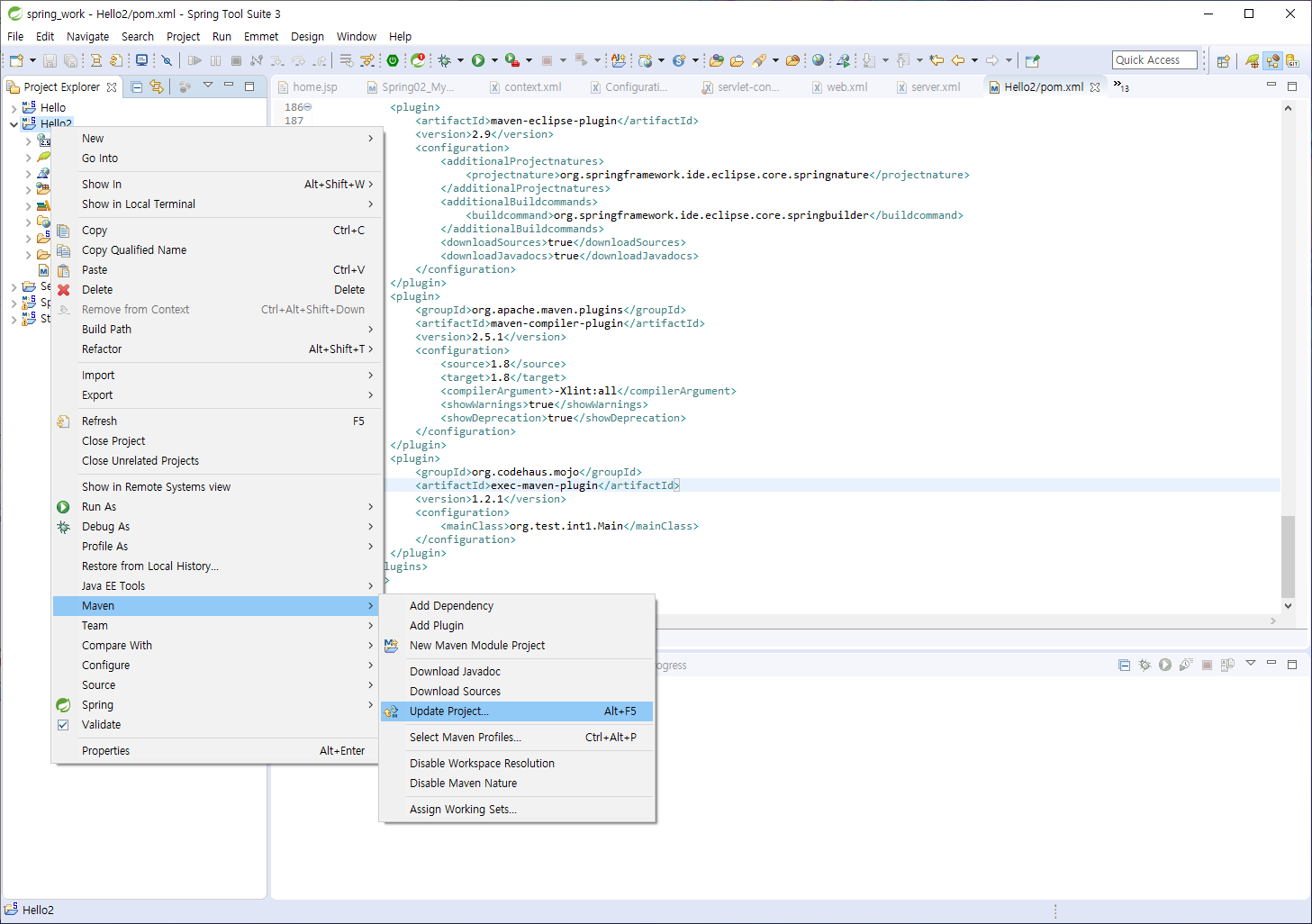
그 후 해당프로젝트 우클릭 > Maven > Update Project 클릭

'Spring' 카테고리의 다른 글
| [Spring] MyBatis 기반 DB 연동 셋팅 및 연동 (0) | 2023.06.19 |
|---|---|
| [Spring] Controller 만들기 (0) | 2023.06.19 |
| [Spring] 초기 설정 (0) | 2023.06.16 |
| [Spring] 설치 및 jdk, maven 환경변수 설정 (0) | 2023.06.16 |